User authentication modes

Dentrix Enterprise allows the following authentication modes:

SQL authentication - You can manage DXE users from the Dentrix Enterprise Office Manager. When you create a user account for logging in to DXE, an SQL user account for database access is created automatically on the back-end. To log in to DXE, a user must enter a user name, password, and clinic ID. The user is authenticated through the SQL Server.

Figure 1: SQL authentication sequence for DXE.

Figure 2: DXE user login dialog box for SQL authentication.

Windows authentication - You can manage DXE users from the Dentrix Enterprise Office Manager. When you create a user account for logging in to DXE, you link that account to a Windows Active Directory account. To log in to DXE, a user must enter a clinic ID. The user is authenticated through the Windows Active Directory.

Figure 3: Windows authentication sequence for DXE.

Figure 4: DXE user login dialog box for Windows authentication.

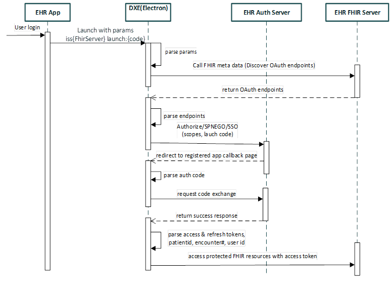
SMART on FHIR authentication - You can launch DXE three-tier clinical programs using SMART on FHIR. Other medical EHR programs serve as the master program from which a user can launch the DXE program on the Windows operating system. ISS and launch parameters are passed to spawn up the DXE Electron® program. The user is logged in silently with Simple and Protected GSSAPI Negotiation Mechanism (SPNEGO) through Windows Active Directory.

Figure 5: SMART on FHIR authentication sequence for DXE.