
When assigning user rights, consider which tasks each person in your office performs. Some rights are directly related to others. Assign rights only to those individuals who need to perform that operation. For example, unless you assign a front desk person to analyze your production versus collection figures, that person does not need to access practice analysis data, so you can restrict him or her from opening the Practice Analysis window.
Notes:
For a detailed description of Dentrix security rights and what areas of the software are restricted or enabled by these rights, see User security rights overview.
Give dentists and/or practice owners all rights, and make this user a password administrator.
To assign user security rights
1. In the Office Manager, click Maintenance, point to Practice Setup > Passwords, and then click User Passwords Setup.
Note: You must first set up passwords and a password administrator.
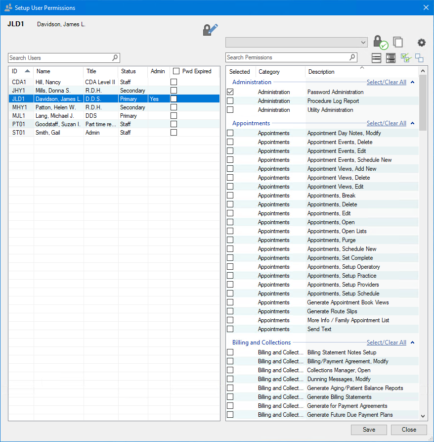
The Setup User Permissions dialog box appears.

2. Select a User ID from the list.
The user name and ID appear.
3. Click Change Password to set up a password for the selected user.
The Change Password dialog box appears.

4. Type a new password, re-type the password in the Confirm Password field, and then click OK.
5. Under Select Security Option Rights, click one of the following:
Copy Rights – To copy one user's rights to another. For example, you could grant rights to one hygienist, and then copy those rights to every other hygienist rather than assigning rights separately to each hygienist.
Expand List – To view all of the available rights and assign them separately.
Select All – Click to assign all rights to the selected user.
Remove All – Click to remove all rights from the selected user.
6. Select the next user you want to assign rights to.
A message appears.
7. To save the changes to the previous user, click Yes.
8. When you finish assigning rights, click Close.
A message appears.
9. To save your changes, click Yes.